728x90
반응형


1. 설치파일 다운로드
https://dev.mysql.com/downloads/workbench/
위 링크를 통해 공식홈페이지에 들어가면 다운로드 페이지가 나타난다.
사진과 같이 "Download", "No thanks, just start my download" 를 클릭하여 설치파일을 다운로드 한다.

2. 설치파일을 통해 설치


3. Workbench 실행 후 Connection 생성


4. DB 스키마 생성

5. 사용자 및 권한 관련 설정
Administartion 탭에서 Users and Privileges 를 클릭

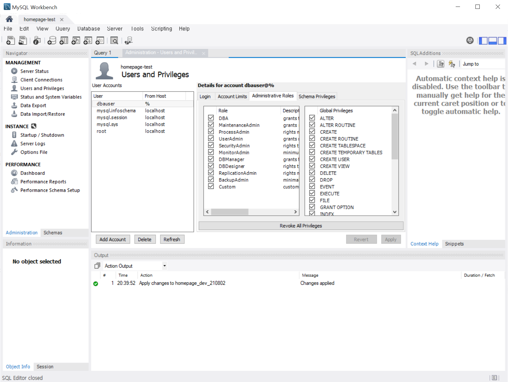
6. 사용자 생성
Add Account 를 클릭하여 사용자 생성

7. 해당 사용자에게 역할 부여

8. 테이블 단위 권한 부여
728x90
반응형
'Web 개발 > Java, SpringBoot, JPA' 카테고리의 다른 글
| [SpringBoot/Thymeleaf] 첨부파일을 포함한 메일 전송 (0) | 2022.01.06 |
|---|---|
| [SpringBoot] Datepicker를 통해 전달 받은 text를 Date 타입으로 전달 (0) | 2022.01.02 |
| [Jquery] select 관련 플러그인 (0) | 2021.09.14 |
| [Intellij] Window Tool 위치 (Build, Maven, Database...) (0) | 2021.09.08 |
| [JAVA] Date 특정 날짜 지정 (0) | 2021.09.03 |